About the Ringtail load file
The Ringtail load file is an .mdb file (Microsoft Access database file) used to import and export documents and metadata into and out of a Nuix Discover case. Import and export load files have the same format and include the tables described in this section.
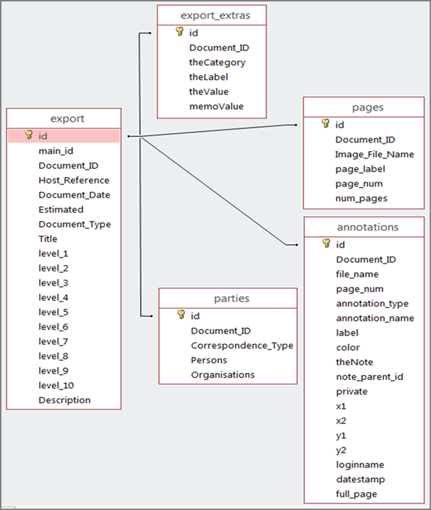
As shown in the following figure, the tables are linked by the Document_ID, which must be included in each document row of a table.

The following table provides information about the tables in the .mdb file, indicates if the table is required in the .mdb, and if the table must include records.
|
Table |
Required in the .mdb file |
Must include records |
|
export |
Yes |
Yes |
|
export_extras |
Yes |
No |
|
pages |
Yes |
No |
|
parties |
Yes |
No |
|
annotations |
No |
No |